This website requires JavaScript.
Explore
Help
Sign In
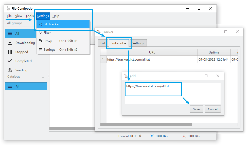
JFServer
/
TrackersListCollection
Watch
1
Star
0
Fork
0
You've already forked TrackersListCollection
mirror of
https://github.com/XIU2/TrackersListCollection.git
synced
2026-02-28 15:55:38 +08:00
Code
Issues
Packages
Projects
Releases
Wiki
Activity
Files
9994e6094ddcb05d227ba33956931936aa389216
TrackersListCollection
/
img
/
en-14.png
xiu2
8c0be95372
README.md
2022-03-09 13:20:40 +08:00
15 KiB
978x572px
Raw
History
Reference in New Issue
View Git Blame
Copy Permalink