This website requires JavaScript.
Explore
Help
Sign In
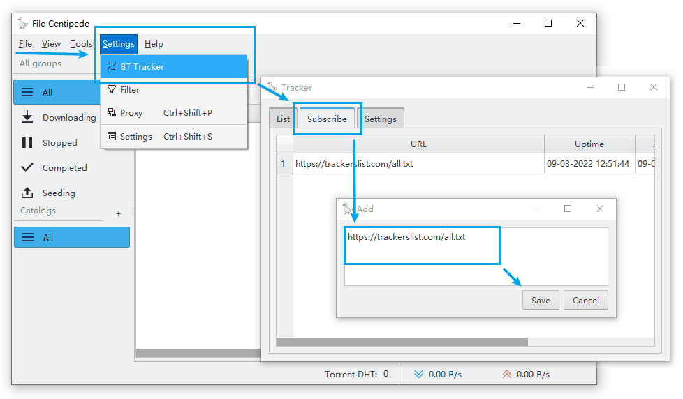
JFServer
/
TrackersListCollection
Watch
1
Star
0
Fork
0
You've already forked TrackersListCollection
mirror of
https://github.com/XIU2/TrackersListCollection.git
synced
2026-02-28 00:58:42 +08:00
Code
Issues
Packages
Projects
Releases
Wiki
Activity
Files
cb0836bf9819d797b95eebd70c6f2a9794ad9d91
TrackersListCollection
/
img
/
en-14.png
xiu2
8c0be95372
README.md
2022-03-09 13:20:40 +08:00
15 KiB
978x572px
Raw
History
Reference in New Issue
View Git Blame
Copy Permalink